Sponsored by Deepsite.site

PlantUML-MCP-Server

Created By
Mario Zagar5 months ago
A Model Context Protocol (MCP) server that provides PlantUML diagram generation capabilities for Claude Desktop and Claude Code.
Content

PlantUML MCP Server

A Model Context Protocol (MCP) server that provides PlantUML diagram generation capabilities for Claude Desktop and Claude Code.

Available Tools

  1. generate_plantuml_diagram - Generate diagrams and get embeddable URLs (SVG/PNG)
  2. encode_plantuml - Encode PlantUML code for URL sharing
  3. decode_plantuml - Decode PlantUML from encoded strings

Quick Setup

For Claude Code

# Using default PlantUML server
claude mcp add plantuml --scope user --env PLANTUML_SERVER_URL=https://www.plantuml.com/plantuml -- npx plantuml-mcp-server

For Claude Desktop

Add this to your Claude Desktop MCP configuration (~/Library/Application Support/Claude/claude_desktop_config.json on macOS):

{
  "mcpServers": {
    "plantuml": {
      "command": "npx",
      "args": ["plantuml-mcp-server"],
      "env": {
        "PLANTUML_SERVER_URL": "https://www.plantuml.com/plantuml"
      }
    }
  }
}

To use your own PlantUML server, change the PLANTUML_SERVER_URL environment variable.

Then restart Claude Desktop/Code to activate the MCP server.

What You Can Do

After setup, you can ask Claude to:

  • Generate PlantUML diagrams and get embeddable SVG/PNG URLs
  • Create sequence diagrams, class diagrams, architecture diagrams
  • Use advanced PlantUML features like !include directives and external libraries
  • Encode/decode PlantUML for URL sharing

Examples

C4 diagram for plantuml-mcp-server

> add c4 diagram for this project in readme 'C4 diagram for plantuml-mcp-server' section

C4 Container Diagram - PlantUML MCP Server

Sequence diagram for plantuml-mcp-server

> add sequence diagram in readme in architecture section

PlantUML MCP Server Architecture

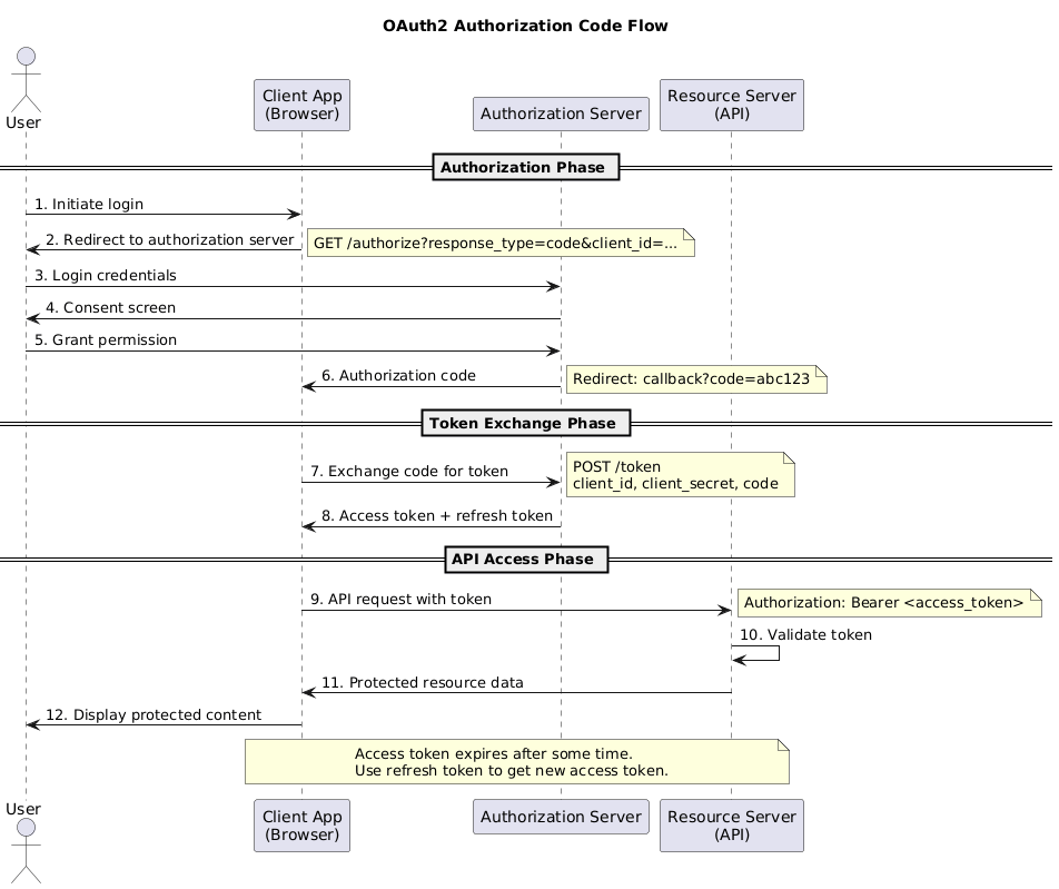
OAuth2 Authorization Code Flow Diagram

> show me basic oauth2 flow png, open it in browser

OAuth2 Authorization Code Flow


Development Setup

Prerequisites

  • Node.js 18+
  • npm

Local Installation

# Clone and setup
git clone https://github.com/mzagar/plantuml-mcp-server.git
cd plantuml-mcp-server
make setup

Testing & Development

# Test the server
make test-mcp

# Development commands
make install      # Install dependencies
make build        # Build TypeScript to JavaScript  
make run          # Build and run the server
make dev          # Run in development mode (watch)
make help         # Show all available commands

License

MIT License - see LICENSE file for details.

Server Config

{
  "mcpServers": {
    "plantuml": {
      "command": "npx",
      "args": [
        "plantuml-mcp-server"
      ],
      "env": {
        "PLANTUML_SERVER_URL": "https://www.plantuml.com/plantuml"
      }
    }
  }
}
Recommend Servers
TraeBuild with Free GPT-4.1 & Claude 3.7. Fully MCP-Ready.
ChatWiseThe second fastest AI chatbot™
WindsurfThe new purpose-built IDE to harness magic
EdgeOne Pages MCPAn MCP service designed for deploying HTML content to EdgeOne Pages and obtaining an accessible public URL.
Y GuiA web-based graphical interface for AI chat interactions with support for multiple AI models and MCP (Model Context Protocol) servers.
Amap Maps高德地图官方 MCP Server
Tavily Mcp
DeepChatYour AI Partner on Desktop
Howtocook Mcp基于Anduin2017 / HowToCook (程序员在家做饭指南)的mcp server,帮你推荐菜谱、规划膳食,解决“今天吃什么“的世纪难题; Based on Anduin2017/HowToCook (Programmer's Guide to Cooking at Home), MCP Server helps you recommend recipes, plan meals, and solve the century old problem of "what to eat today"
MiniMax MCPOfficial MiniMax Model Context Protocol (MCP) server that enables interaction with powerful Text to Speech, image generation and video generation APIs.
BlenderBlenderMCP connects Blender to Claude AI through the Model Context Protocol (MCP), allowing Claude to directly interact with and control Blender. This integration enables prompt assisted 3D modeling, scene creation, and manipulation.
Serper MCP ServerA Serper MCP Server
TimeA Model Context Protocol server that provides time and timezone conversion capabilities. This server enables LLMs to get current time information and perform timezone conversions using IANA timezone names, with automatic system timezone detection.
Playwright McpPlaywright MCP server
AiimagemultistyleA Model Context Protocol (MCP) server for image generation and manipulation using fal.ai's Stable Diffusion model.
Baidu Map百度地图核心API现已全面兼容MCP协议,是国内首家兼容MCP协议的地图服务商。
Visual Studio Code - Open Source ("Code - OSS")Visual Studio Code
Zhipu Web SearchZhipu Web Search MCP Server is a search engine specifically designed for large models. It integrates four search engines, allowing users to flexibly compare and switch between them. Building upon the web crawling and ranking capabilities of traditional search engines, it enhances intent recognition capabilities, returning results more suitable for large model processing (such as webpage titles, URLs, summaries, site names, site icons, etc.). This helps AI applications achieve "dynamic knowledge acquisition" and "precise scenario adaptation" capabilities.
CursorThe AI Code Editor
MCP AdvisorMCP Advisor & Installation - Use the right MCP server for your needs
Jina AI MCP ToolsA Model Context Protocol (MCP) server that integrates with Jina AI Search Foundation APIs.